Hola Carles.
Es todo un placer volver a leerte, y más a la vista de lo que nos muestras:
¡Una aguada del "Feliuet"!

Veo que el SFG no ha muerto en ningún momento. ¡Hay que hacer que esta aguada funcione perfectamente...!

Yendo al tema de la consulta...
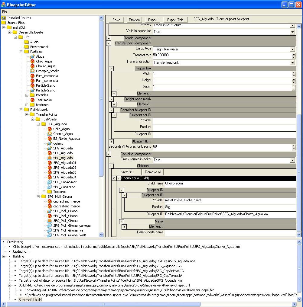
Yo no he tenido problemas en incluir elementos "child" en los blueprints de los objetos. Aunque sea una obiedad: ¿Has verificado que la ruta especificada sea correcta? La captura tiene muy baja resolución y no se aprecia lo suficiente, pero repasa de entrada que el nombre del provider sea correcta, el del producto, y finalmente el Path, que deben apuntar al lugar donde está creado el blueprint (el xml) del chorro de agua.
Otra cosa, que no debería provocar el error que comentas, es un despiste mío en la explicación de como incluir el chorro en el blueprint de la aguada (acabo de releer el capítulo en cuestión) donde explico:
Pere escribió:Finalmente en Container component insertaremos un elemento Children para el efecto de carga, en este caso el chorro de agua, y al que he denominado Child name = agua, aunque el nombre puede ser cualesquiera, y en Blueprint ID he especificado la ruta de acceso al blueprint de partículas anterior, que en este caso he denominado "Chorro_agua.xml"
Con esto podemos previsualizar correctamente la aguada:

Pues en realidad con únicamente este cuarto paso no visualizaremos la aguada
junto con el choroo de agua, pues éste se situará por defecto en las coordenadas 0,0,0 del objeto, y por tanto el gizmmo del emitter quedará bajo la aguada y el chorro desubicado respecto al brazo, posiblemente bajo el propio modelo y lanzando el agua hacia el "Inframundo" del simulador.
Es decir, que falta explicar que hay que "coger" el gizmo del efecto del emisor de partículas y situarlo correctamente en la boca del brazo de la aguada, en el punto final de la animación del brazo, o sea donde debe aparecer el agua una vez girado el brazo hacia la locomotora (y no en la posición de reposo).
Pero esta última cosilla no debería provocar el error, tan sólo haría que no se visualizase correctamente el agua, para desesperación del creador del objeto

Por tanto, Carles, revisa el tema de la ruta, verifica que tengas el blueprint del "emitter" en esa ubicación, y si siguen los problemas publica la captura del blueprint de la aguada con mayor resolución y también la estructura de carpetas que tienes en el provider y producto que señalas (entiendo que son los mismos tanto para la aguada como para el chorro de agua).
Un abrazo.
Pere